· Torsten · 16 min read
Getting Started mit Betterplan
Dieser Artikel zeigt dir, wie Betterplan aufgebaut ist und wie die einzelnen Bereiche zusammenspielen — vom ersten Vorhaben bis zur Delivery-Timeline.

Willkommen! Dieser Artikel zeigt dir, wie du mit Betterplan arbeitest und wie die einzelnen Bereiche zusammenspielen. Du musst nicht alles auf einmal verstehen. Betterplan ist so gebaut, dass du dich Schritt für Schritt zurechtfindest. Hier geht es darum, dir den roten Faden zu zeigen.
Die Phasen
Jedes Vorhaben durchläuft vier Phasen, und zwar nicht einmal, sondern wiederholt:

Das ist kein Zufall, sondern die Grundlage iterativen Arbeitens: Planen, vorbereiten, umsetzen, auswerten und mit den Erkenntnissen den nächsten Zyklus starten. Wer PDCA kennt, erkennt das Muster.
- Scope: Ziele setzen und das Vorhaben strukturieren. Vom Großen ins Kleine: Was wollen wir erreichen? Was gehört alles dazu? Wie hängt es zusammen? Hier entsteht das gemeinsame Bild.
- Prepare: Die Arbeit priorisieren und vorbereiten. Was ist am wichtigsten? Was muss zuerst passieren? Sind die Aufgaben wirklich verstanden und bereit für die Umsetzung?
- Build: Umsetzen. In kurzen Zyklen wird konzentriert gearbeitet, mit klarer Transparenz darüber, wer woran arbeitet.
- Insight: Den Überblick behalten. Wo stehen wir? Wann sind wir voraussichtlich fertig? Was hat den Verlauf beeinflusst?
Für jede dieser Phasen bietet Betterplan eine eigene Hauptsicht: die Story Map (Scope), das Backlog (Prepare), das Iteration Board (Build) und die Delivery-Timeline (Insight). Alle Sichten bleiben miteinander verbunden. Was du in einer änderst, ist sofort überall aktuell.
Die Bausteine — Vom Ziel bis zur kleinsten Aufgabe
Bevor wir in die einzelnen Sichten einsteigen, kurz die Bausteine, mit denen du in Betterplan arbeitest. Sie fallen in zwei Gruppen: solche, die Struktur schaffen, und solche, die umgesetzt werden.

Zur Strukturierung findest du auf der Story Map:
- Initiativen beschreiben ein großes Ziel. Sie werden nicht direkt bearbeitet, sondern geben die Richtung vor.
- Epics sind die Teilziele darunter: die Schritte, die ein Nutzer tun muss, um sein Ziel zu erreichen. Auch Epics werden nicht selbst umgesetzt, sie strukturieren den Weg.
Zur Umsetzung: Alles, was umgesetzt werden muss, landet im Backlog:
- User Stories beschreiben verschiedene Optionen, wie ein Nutzer einen Schritt machen kann, und können dabei auch Ausbaustufen sein. Ein Epic „Suche” könnte zum Beispiel die User Stories „Einfache Textsuche”, „Textsuche mit Autocomplete” und „Filteroptionen” enthalten. User Stories stellen einen konkreten Wert aus Sicht eines Nutzers dar.
- Project Stories decken querschnittliche Themen im Vorhaben ab, die keinen direkten Nutzerwert haben, aber getan werden müssen, etwa Hardware beschaffen, Dokumentation pflegen oder Organisatorisches klären. Sie eignen sich auch gut, um wichtige Ereignisse und Entscheidungen festzuhalten, die den Verlauf des Vorhabens beeinflusst haben.
- Devteam Stories sind querschnittliche Themen aus der Umsetzung selbst: Refactoring, Build-Pipelines, technische Schulden. Alles, was nötig ist, damit auch weiterhin gute Ergebnisse geliefert werden können, auch wenn es für den Nutzer nicht direkt sichtbar ist.
- Workitems sind die kleinste Einheit. Sie hängen an einer Story und helfen, deren Umsetzung zu planen und zu koordinieren. Workitems tauchen nur auf dem Iteration Board auf und sind vor allem für das umsetzende Team relevant, nicht für die Planung.
Offen oder Geschlossen
Jede Story in Betterplan ist entweder Open oder Closed.

Open bedeutet: Diese Story ist noch unterwegs. Im Laufe ihres Lebens durchläuft eine offene Story drei große Phasen, die du auch in der Grafik siehst: Sie beginnt als Idea, wird in der Discovery erkundet und durchdacht, und geht schließlich in die Delivery, wo sie umgesetzt wird. Solange sie sich irgendwo auf diesem Weg befindet, ist sie offen. Das gilt selbst dann, wenn das Team seine Arbeit beendet hat. Vielleicht fehlt noch die Abnahme durch den Kunden, das Deployment steht noch aus oder es braucht eine manuelle Bestätigung. Die Arbeit mag getan sein, aber die Story ist erst wirklich fertig, wenn sie bewusst geschlossen wird.
Closed bedeutet: Diese Story ist abgeschlossen, ob erfolgreich geliefert oder bewusst abgebrochen. Beides ist ein gültiger Abschluss, und genau das macht dieses Konzept so wichtig: Eine Story kann jederzeit geschlossen werden, in jeder Phase. Auch eine frühe Idee oder eine halbfertige Erkundung kann ein klares Ende haben.
Warum? Nicht jede Story, die als Idee beginnt, muss auch umgesetzt werden. Erfahrungsgemäß sind nur rund 20% der Stories für 80% des Werts verantwortlich. Stories auf dem Weg zu schließen, wenn sich zeigt, dass sie nicht wertvoll genug sind, ist kein Scheitern. Es ist der richtige Umgang mit begrenzten Ressourcen. Kein Einschlafen lassen, sondern eine bewusste Entscheidung. Geschlossene Stories bleiben grün auf der Story Map sichtbar, wer sie ausblendet, nutzt einfach den Filter.
Die Reifegrade — Der Weg einer Story
Solange eine Story offen ist, durchläuft sie sechs Zustände, aufgeteilt in zwei Phasen:
Discovery: Idea → Draft → Ready: hier wird eine Story geklärt, durchdacht und vorbereitet.
Delivery: Todo → Doing → Done: hier wird sie umgesetzt und geliefert.

Die Farben an den Karten und in der Minimap zeigen dir sofort, wo eine Story steht:
- ⬜ Idea (grau): Der Anfang. Eine Story existiert als Gedanke, ist aber noch nicht weiter ausgearbeitet.
- 🔵 Draft (blau): Die Story wird aktiv erkundet (Discovery-Track). Anforderungen werden geklärt, Fragen beantwortet, Details ausgearbeitet.
- 🔵 Ready (blau): Die Story ist fertig durchdacht und bereit für die Umsetzung. Ready ist der Übergangspunkt. Hier wartet sie im Backlog darauf, in einer zukünftigen Iteration für die Umsetzung eingeplant zu werden (Delivery-Track).
- 🟠 Todo (orange): Die Story ist für eine Iteration eingeplant, aber noch nicht in Arbeit.
- 🟠 Doing (orange): Es wird aktiv daran gearbeitet.
- 🟠 Done (orange): Die Story ist umgesetzt und geliefert.
- 🟢 Closed (grün): Die Story ist abgeschlossen.
Discovery und Delivery bleiben dabei in einer Story. Es gibt keine getrennten Tickets für Klärung und Umsetzung. Alles Wissen sammelt sich an einem Ort, und du siehst jederzeit, wo eine Story gerade steht, auch wenn Discovery und Delivery in unterschiedlichen, zeitlich weit auseinanderliegenden Iterationen stattfinden.
Scope — Struktur schaffen
Jedes Vorhaben beginnt damit, das Große in seine Teile zu zerlegen. Bevor du irgendetwas priorisierst oder planst, brauchst du erst einmal Überblick: Was gehört alles dazu? Welche Bereiche gibt es? Was hängt zusammen?
Dafür gibt es die Story Map. Stell sie dir wie eine Landkarte deines Vorhabens vor. Von links nach rechts bildet sie die großen Abschnitte und Schritte ab. Von oben nach unten erkennst du, was wichtiger und was weniger wichtig ist. Du siehst auf einen Blick, wo Lücken sind, was zusammenhängt und wo der Schwerpunkt liegt.

Die Story Map ist das Herzstück von Betterplan. Hier entsteht das gemeinsame Bild, auf das sich alle beziehen. Alles andere baut darauf auf. Diese Sicht ist für alle gedacht: wer das Vorhaben plant, wer es umsetzt und wer den Überblick behalten will.
Auf der Story Map legst du auch Releases an: sinnvolle Lieferabschnitte, denen du einzelne Stories zuweist. Ein Release wird über den Add-Button auf der Story Map erstellt. So strukturierst du nicht nur das Vorhaben inhaltlich, sondern auch zeitlich. Was gehört zum ersten Release, was kommt danach?
Das Konzept der Story Map geht auf Jeff Patton zurück. Wer tiefer einsteigen möchte, findet in seinem Buch User Story Mapping eine ausführliche Einführung.
Shortcuts auf der Story Map: d zeigt die Abhängigkeiten einer Story. Wenn du mit der Maus über einer Story bist, legt n eine neue Aufgabe darunter an und c öffnet den Kommentarbereich, um Diskussionen mit den Teamkolleginnen und -kollegen zu beginnen.
Pro-Tipp: Denk an die Story Map wie an ein Drehbuch. Sie erzählt die Geschichte deines Nutzers oder Kunden innerhalb deines Vorhabens. Welche Ziele hat er? Welche Schritte durchläuft er, um sie zu erreichen? Die Ziele werden zu Initiativen, die Schritte zu Epics. Wenn die Geschichte stimmt, stimmt auch die Struktur.
Minimap und Überblick
Wenn das Vorhaben wächst, verliert man auf der Story Map schnell den Überblick. Die Minimap in der unteren rechten Ecke zeigt dir dein gesamtes Vorhaben in einer kompakten Ansicht, alle Stories farbcodiert nach Reifegrad. Du siehst sofort, wie der Stand verteilt ist: Wie viel ist noch grau (Idea), wie viel blau (Discovery), wie viel orange (Delivery)? Ein Klick in die Minimap springt direkt an die entsprechende Stelle der Map.
Prepare — Priorisieren und durchdenken
Überblick allein reicht nicht. Bevor etwas umgesetzt wird, muss klar sein: Ist diese Aufgabe wirklich verstanden? Ist sie bereit?
Im Backlog siehst du alle Stories in einer Kanban-Ansicht, organisiert nach ihren Reifegraden. Du siehst auf einen Blick, welche Stories noch eine Idee sind, welche gerade durchdacht werden und welche bereit für die Umsetzung sind. Das Backlog ist die Sicht für alle, die Arbeit vorbereiten und priorisieren, typischerweise Product Owner oder Projektverantwortliche.

Priorisierung — Stop starting, start finishing
Die Priorisierung im Backlog folgt einem einfachen Prinzip: Was am weitesten fortgeschritten ist, hat die höchste Priorität. Eine Story, die schon in Bearbeitung ist, geht vor einer, die noch im Entwurf steckt. Erst abschließen, dann Neues anfangen.
Innerhalb jeder Stufe bestimmt die Reihenfolge von oben nach unten die Priorität. Was oben steht, ist als Nächstes dran.

Pro-Tipp: Nutze die Story Map für deine initiale Priorisierung. Wenn du deine Geschichte richtig erzählt hast, ergibt sich aus der Struktur zwangsläufig ein erster Schritt, der vor dem zweiten passieren muss.
Bugs & ungeplante Aufgaben
Der Alltag ist selten so geordnet wie der Plan. Bugs tauchen auf, Dinge kommen rein, Prioritäten ändern sich.
Bei Bugs und Rework gilt: Die betroffene Story geht einfach zurück auf Todo und durchläuft die Umsetzung erneut. Das Wissen bleibt an der Story, nicht verstreut in separaten Bug-Tickets.
Ungeplante Aufgaben, die keiner bestehenden Story zugeordnet werden können, landen je nach Art als Devteam Story (technische Ursache) oder Project Story (organisatorisches Thema) im Backlog und werden dort wie jede andere Story priorisiert.
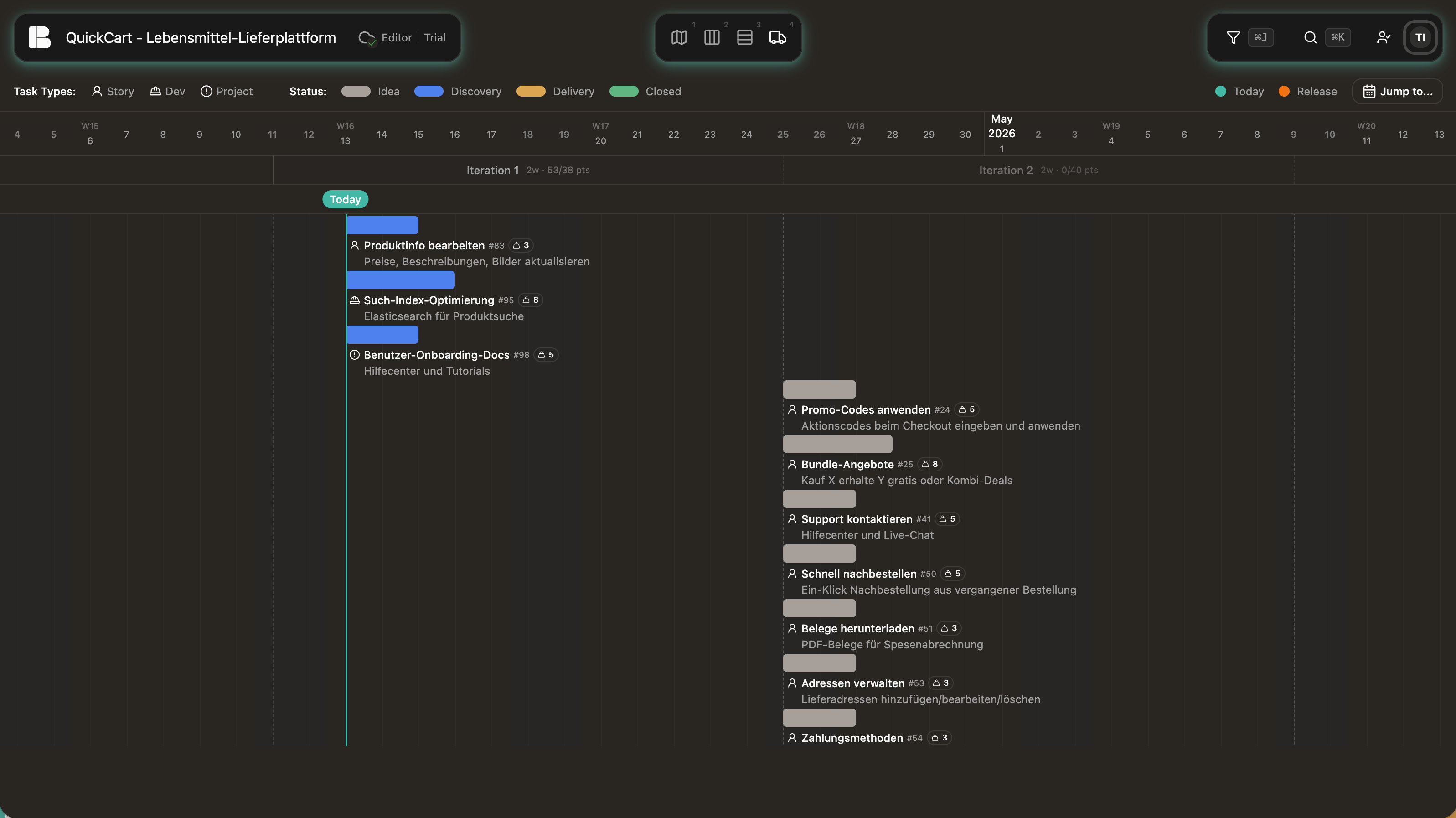
Build — Arbeiten in Iterationen
Eine Iteration ist ein fester Zeitabschnitt, in dem konzentriert gearbeitet wird. Jede Iteration hat zwei Tracks: Im Discovery-Track werden Stories erkundet und vorbereitet (Draft → Ready), im Delivery-Track werden sie umgesetzt und geliefert (Todo → Doing → Done). Beide Tracks laufen parallel. Das Team kann also in derselben Iteration neue Stories durchdenken und gleichzeitig vorbereitete Stories umsetzen.
In welchem Track eine Story auftaucht, entscheidet Betterplan automatisch anhand ihres Fortschritts. Ab Draft bis Ready erscheint sie im Discovery-Track. Ab Todo ist sie im Delivery-Track und bleibt dort, bis sie wirklich abgeschlossen wird.
Die erste Iteration entsteht automatisch, sobald du die erste Story in einen Discovery- oder Delivery-Status ziehst. Betterplan legt sie im Hintergrund an. Wenn eine Iteration endet, wird automatisch eine neue gestartet. Offene Stories werden dabei in die nächste Iteration übernommen.
Das Iteration Board ist der Arbeitsbereich für das umsetzende Team. Stell es dir vor wie ein eigenes kleines Kanban-Board pro Story: Jede Story hat ihre Workitems, die durch Spalten wie „Offen”, „In Arbeit” und „Fertig” wandern. So entsteht maximale Transparenz im Detail, ideal für Jour fixes oder Daily Standups, bei denen das Team schnell sehen will, wo jede Aufgabe gerade steht.
Dabei geht der Kontext nicht verloren. Die Verbindung zur Story Map bleibt bestehen. Du weißt immer, wozu du an einer Aufgabe arbeitest, nicht nur was zu tun ist.

Insight — Den Überblick behalten
Die wichtigste Frage bei jedem Vorhaben: Wo stehen wir? Und wann sind wir voraussichtlich fertig?
Die Delivery-Timeline ist keine klassische Planungssicht, in der du Aufgaben manuell auf einen Zeitstrahl legst. Stattdessen zeigt sie den wahrscheinlichen Verlauf des Vorhabens, berechnet aus der Priorisierung, den Schätzungen der Stories und der bisherigen Geschwindigkeit des Teams. Sie passt sich ständig an: Ändert sich die Priorität oder das Tempo, aktualisiert sich die Prognose automatisch. Du siehst, was bereits erledigt ist, was als Nächstes kommt und wann der Rest voraussichtlich fertig wird. Diese Sicht ist besonders wertvoll für Stakeholder und alle, die den Stand kennen müssen, ohne sich in Details zu vertiefen.
Dazu werden wichtige Ereignisse festgehalten: Entscheidungen, Umplanungen, äußere Einflüsse. So könnt ihr später nachvollziehen, warum der Verlauf so war, wie er war. Dafür eignen sich zum Beispiel Project Stories, die solche Kontextinformationen sichtbar machen, ohne die eigentliche Umsetzungsarbeit zu vermischen.
Releases helfen dir, das Vorhaben in sinnvolle Lieferabschnitte zu unterteilen. Du weist Stories einem Release zu und siehst in der Delivery-Timeline, wann ein Release voraussichtlich abgeschlossen sein wird, basierend auf Priorisierung und Velocity. Releases lassen sich auch als Filter nutzen, um gezielt auf einen Lieferabschnitt zu fokussieren.

Orientierung in Betterplan
Betterplan hat einige zentrale Bedienelemente, die dir überall zur Verfügung stehen, egal in welcher Sicht du gerade arbeitest.
Zwischen Sichten wechseln
Die vier Hauptsichten erreichst du über die Navigationsleiste oben. Jede der vier Phasen hat ihr eigenes Icon: Story Map, Backlog, Iteration Board und Delivery-Timeline. Ein Klick, und du bist da, oder per Tastenkürzel 1, 2, 3, 4. Filter und Suche erreichst du jederzeit über die globale Toolbar: ⌘K öffnet die Suche, ⌘J den Filter. Der Kontext bleibt erhalten. Du arbeitest immer am selben Vorhaben, egal in welcher Sicht.

Suche
Mit der globalen Suche findest du jede Story sofort, egal wie groß dein Backlog ist. Sie zeigt dir Ergebnisse mit Status und Typ auf einen Blick, sodass du direkt erkennst, was du gefunden hast. Wählst du eine Story aus, wird sie direkt fokussiert. Der Fokus bleibt erhalten, auch wenn du die Sicht wechselst: kein erneutes Suchen, kein Scrollen. Die Suche erreichst du über das Suchfeld oben oder per Tastenkürzel.

Filter
In jeder Sicht kannst du die Ansicht über den Filter eingrenzen, nach Reifegrad, Aufgabentyp, Abhängigkeiten, Fortschritt oder Releases. So behältst du auch in großen Vorhaben den Überblick und siehst genau das, was gerade relevant ist. Auch die Filter bleiben beim Sichtwechsel erhalten. Du kannst dich also auf eine bestimmte Menge an Aufgaben fokussieren und sie durch alle Sichten hindurch verfolgen. Den Filterbereich öffnest du über das Filter-Icon in der jeweiligen Sicht.
Pro-Tipp: Nutze Tags, um dir ein gezieltes Set an Aufgaben zusammenzustellen und es sichtenübergreifend im Blick zu behalten. Praktisch, wenn du dich auf ein Thema konzentrieren oder einem bestimmten Strang durch das Vorhaben folgen willst.

Projekteinstellungen
Damit die Delivery-Timeline sinnvolle Prognosen liefert, braucht Betterplan zwei Angaben: die Velocity deines Teams und die Iteration Length (wie lang ist eine Iteration, z.B. zwei Wochen?). Beides stellst du in den Projekteinstellungen ein. Betterplan rechnet den Rest.
Die Velocity passt sich nach den ersten Iterationen automatisch an. Betterplan berechnet sie aus dem Durchschnitt der letzten drei Iterationen. Für den Anfang gilt: Schätze deine Stories und frag dich ehrlich, was du in zwei Wochen wirklich abschließen kannst, von Discovery bis Delivery. Lieber konservativ starten als zu optimistisch planen.

Aufgaben bearbeiten
Jede Story lässt sich direkt aus jeder Sicht heraus öffnen. Das Detail-Panel erscheint seitlich, während die Sicht im Hintergrund sichtbar bleibt und du deinen Kontext nicht verlierst.
Das Panel fasst alles zusammen, was du von anderen Trackern kennst:
- Beschreibung: Vollständiger Markdown-Support. Strukturiere Anforderungen, halte Entscheidungen fest, verlinke Ressourcen. Besonders praktisch, wenn du mit KI-Agenten arbeitest: Eine klare, strukturierte Beschreibung gibt dem Agenten direkt den nötigen Kontext.
- Status & Planung: Reifegrad, Open/Closed, Assignee, Release und Schätzung. Die Schätzung gibt an, wie viel Aufwand eine Story hat, in Story Points. Betterplan nutzt diese Werte zusammen mit der Velocity, um die Delivery-Timeline-Prognose zu berechnen. Workitems haben keine Story Points und fließen nicht in die Prognose ein, sie dienen der Koordination, nicht der Planung.
- Klassifizierung: Tags für thematische Gruppierung, Color Coding für visuelle Unterscheidung. Beides wirkt sich direkt auf Filter und Minimap aus.
- Workitems: Unteraufgaben zur Koordination der Umsetzung, direkt aus dem Panel heraus verwaltbar.
- Abhängigkeiten: Verknüpfungen zu anderen Stories, die zuerst abgeschlossen sein müssen.
- Diskussionen: Kommentare und Absprachen direkt an der Story, nicht irgendwo in einem Chat-Tool.
- Anhänge: Dateien und Dokumente, die zur Story gehören, bleiben dort, wo sie hingehören.
- Aktivitätshistorie: Wer hat wann was geändert? Nachvollziehbar ohne Aufwand.

Der rote Faden
Alle vier Phasen greifen ineinander.
In Scope strukturierst du dein Vorhaben und schaffst ein gemeinsames Bild. In Prepare entwickelst und priorisierst du die einzelnen Teile, bis sie reif für die Umsetzung sind. In Build arbeitest du sie in kurzen Zyklen ab. Und in Insight siehst du, ob Tempo und Richtung stimmen.
Das ist kein starrer Ablauf. Du wirst immer wieder zwischen den Phasen wechseln. Neue Erkenntnisse aus der Umsetzung fließen zurück in die Map, die Delivery-Timeline aktualisiert sich automatisch, und das Backlog spiegelt den aktuellen Stand wider. Nicht jedes Vorhaben braucht alle vier Phasen gleich intensiv, aber jede hat ihren Zweck, und die passende Sicht dazu ist immer nur einen Klick entfernt.
Glossar
Einige Begriffe in diesem Artikel stammen aus der agilen Produktentwicklung. Hier eine kurze Einordnung und wo du mehr erfahren kannst.
- Story Map (User Story Map): Eine visuelle Methode, um ein Vorhaben räumlich zu strukturieren statt in einer flachen Liste. Geht zurück auf Jeff Patton. → Jeff Patton: User Story Mapping (O’Reilly, 2014)
- Backlog: Die gesammelte, priorisierte Liste aller Aufgaben, die umgesetzt werden sollen. In Betterplan als Kanban-Board organisiert. → Mike Cohn: User Stories Applied (Addison-Wesley, 2004)
- Kanban: Eine Methode, um Arbeit sichtbar zu machen und den Fluss zu steuern. Aufgaben wandern durch Spalten (z.B. Idee → In Arbeit → Fertig), und die Menge gleichzeitiger Arbeit wird bewusst begrenzt. → David J. Anderson: Kanban (Blue Hole Press, 2010)
- Iteration (Sprint): Ein fester, wiederkehrender Zeitabschnitt (z.B. zwei Wochen), in dem das Team eine überschaubare Menge an Arbeit umsetzt. Am Ende wird ausgewertet: Was haben wir gelernt? Was hat sich verändert? Auf dieser Basis wird die nächste Iteration geplant. Der Plan muss nicht von Anfang an perfekt sein, er wird mit jeder Iteration besser. → scrum.org/resources/what-is-a-sprint
- Velocity: Die Menge an Arbeit, die ein Team pro Iteration typischerweise schafft. Betterplan nutzt die Velocity, um Prognosen zu berechnen.
- Stakeholder: Alle Personen, die ein Interesse am Ergebnis des Vorhabens haben, ohne direkt an der Umsetzung beteiligt zu sein, z.B. Auftraggeber, Kunden oder Führungskräfte.
- Product Owner: Die Person, die entscheidet, was als Nächstes umgesetzt wird und warum. Verantwortlich für die Priorisierung des Backlogs. → scrum.org/resources/what-is-a-product-owner
- Discovery & Delivery (Dual Track): Ein Ansatz, bei dem Erkundung (Was sollen wir bauen?) und Umsetzung (Bauen wir es.) parallel laufen. In Betterplan durchläuft jede Story beide Phasen, ohne in getrennte Tickets aufgeteilt zu werden. → Marty Cagan: Inspired (Wiley, 2018)
- Daily Standup: Ein kurzes, tägliches Teammeeting (meist 15 Minuten), um sich gegenseitig auf den aktuellen Stand zu bringen: Was habe ich geschafft? Woran arbeite ich heute? Wo hänge ich fest?
- Jour fixe: Ein regelmäßig wiederkehrender Termin mit festem Rhythmus (z.B. wöchentlich), um den Fortschritt zu besprechen und Entscheidungen zu treffen.
- PDCA (Plan-Do-Check-Act): Ein Zyklus zur kontinuierlichen Verbesserung: Planen, umsetzen, überprüfen, anpassen und wieder von vorn. Geht zurück auf W. Edwards Deming. Die vier Phasen in Betterplan folgen diesem Muster.
Dein erstes Vorhaben — In 5 Schritten zum Plan
- Vorhaben anlegen: Erstelle ein neues Vorhaben und gib ihm einen Namen, der das Ziel beschreibt.
- Story Map befüllen: Starte mit Epics und schreib einfach alles auf, was dir einfällt. Die richtige Struktur ergibt sich beim Machen. Manche Epics werden zu User Stories, weil du merkst, dass sie eigentlich Optionen unter einem größeren Schritt sind. Andere werden feiner aufgebrochen, weil sie zu groß sind. Gleiches gilt für Initiativen. Einfach anfangen, umstrukturieren kannst du jederzeit.
- Im Backlog priorisieren: Wechsel ins Backlog. Bring die Stories in die richtige Reihenfolge: Was muss zuerst passieren? Was hat den höchsten Wert? Denk daran: Erst abschließen, dann Neues anfangen.
- Erste Iteration planen: Wähle eine überschaubare Menge an Stories für deine erste Iteration. Starte mit wenig, du kannst in der nächsten Iteration nachlegen.
- Delivery-Timeline prüfen: Wirf einen Blick auf die Delivery-Timeline. Schon jetzt siehst du einen vorläufigen Plan: Wie verteilt sich die Arbeit? Wann wäre voraussichtlich was fertig? Dieser Plan wird mit jeder Iteration genauer.
Du musst nicht alles sofort richtig machen. Betterplan ist darauf ausgelegt, dass sich dein Plan mit der Zeit entwickelt und schärfer wird.
Du hast Fragen? Kein Problem! Schick mir eine E-Mail an hello@yourbetterplan.com. Gerne helfe ich dir und deinem Team bei den ersten Schritten für eine bessere Planung.



